Контроль передачи данных
Данный отчет разработан для перевозчиков - для контроля переданных данных и их исправления.
Отчет выглядит точно так же как и отчет из раздела в передачи данных, но формируется только по одному конкретному рейсу на конкретную дату.
Отчет формируется по произвольному периоду, установленному пользователем.
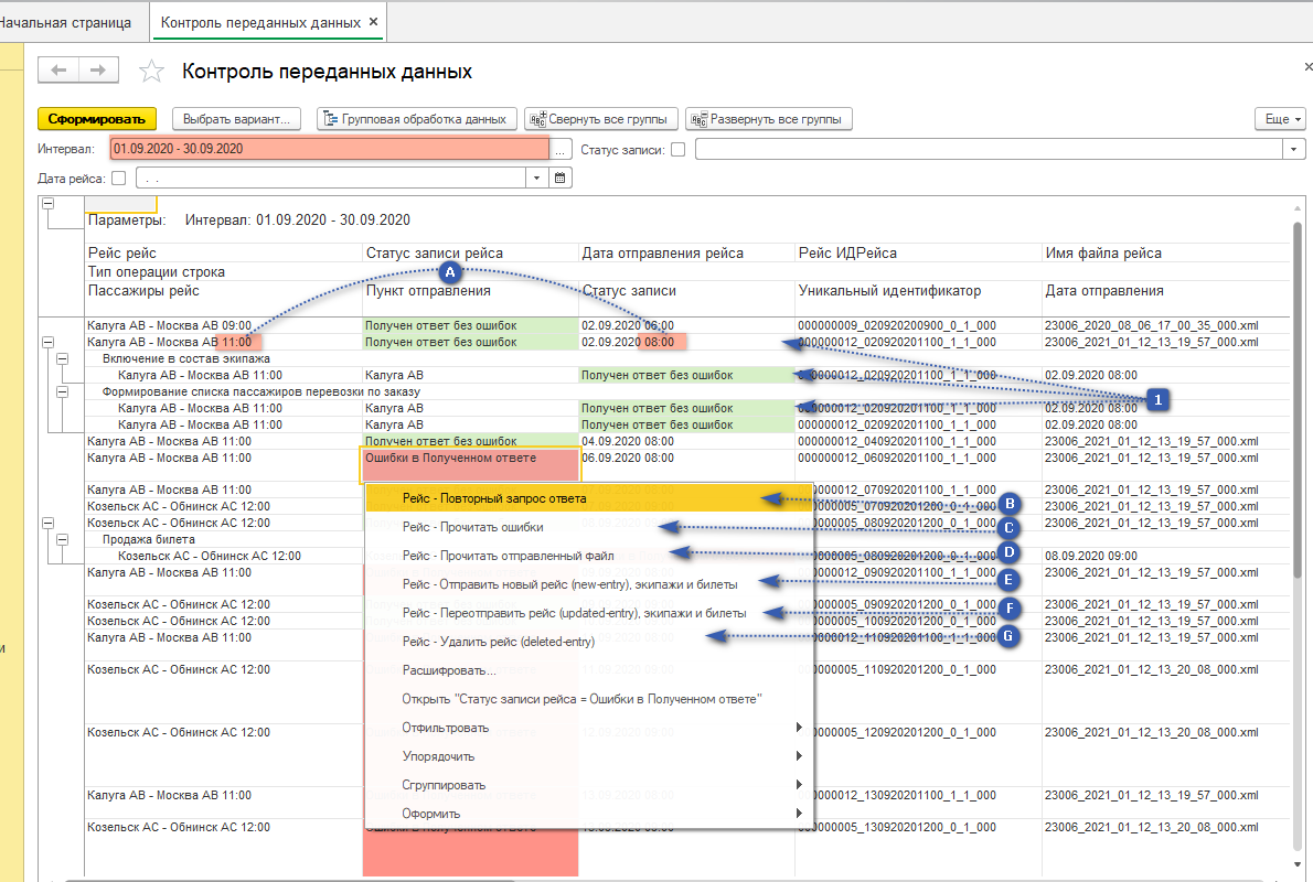
1. Отчет читается следующим образом:
- Основная группировка - Рейс (А -указывается время передачи по 0 часовому поясу, по этому время рейсы и время передачи могут отличаться)
- Вторая группировка - Экипаж
- Третья группировка - Пассажиры
2. При двойном нажатие по статусу - открывается подменю с действиями:
- В - Повторный запрос ответа - это актуально если статус передачи "Отправлен файл"
- С - Прочитать ошибки - это покажет какие ошибки по данному документу прислал Минтранс.
- D - Прочитать отправленный файл - это покажет файл в формате xml с данными какие в нем были при передачи.
- Е - Отправить новый рейс - это произойдет повторная передача сведений о рейсе, но с пометой в передаче как новый, актуальна такая передача на ошибку МинТранса "В БД нет записи или помечена как неактуальная"
- F - Переотправить рейс - отправит изменения по рейсу
- G - Удалить рейс - удалит все данные с портала МинТранса по выбранному рейсу (НЕ ИСПОЛЬЗОВАТЬ БЕЗ КРАЙНЕЙ НЕОБХОДИМОСТИ, КОНСУЛЬТИРУЙТЕСЬ С МЕНЕДЖЕРОМ ПЕРЕД ПРИМЕНЕНИЕМ ДАННОЙ ФУНКЦИИ)

*Примеры ошибок получаемых с портала МинТранса:



