АТП-СТАНДАРТ - СИСТЕМА УПРАВЛЕНИЯ ПЕРЕВОЗКАМИ
×

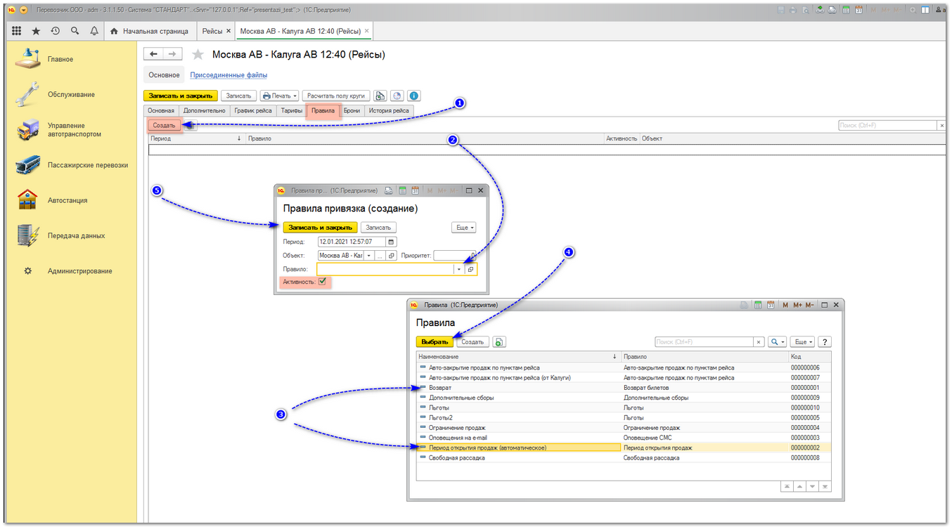
Привязка правил к рейсу

 
Чаще всего к рейсам привязываются правила "Возврат" и "Период открытия продаж (автоматическое).
Это предустановленные правила, для их привязки нет необходимости их настраивать, они есть в любой базе.
Правило возврата обеспечивает автоматический расчет удержания при возврате билета, а правило "Период открытия продаж" - автоматически формирует расписание по имеющимся у рейса графикам (только по тем, которые в статусе "Исполняемый"). Кроме этих двух, существуют и другие Правила. Подробнее в соответствующем разделе.