АТП-СТАНДАРТ - СИСТЕМА УПРАВЛЕНИЯ ПЕРЕВОЗКАМИ
×

Версия рейса

 
Версия рейса создается в случае внесения изменений внутри рейса: если добавляется промежуточный пункт, которого не было в первоначальном маршруте. Начальный и конечный пункт остаются без изменений.
Исключение из рейса промежуточного пункта и (или) изменение времени прибытия и (или) убытия в промежуточных пунктах и (или) в конечном пункте можно осуществить без создания версии рейса (см. соответствующую инструкцию).
ВАЖНО: время убытия из начального пункта НЕ ДОЛЖНО быть изменено.
Если изменяется время убытия из начального пункта, то создается новый маршрут и новый (новые) рейс(ы).
 
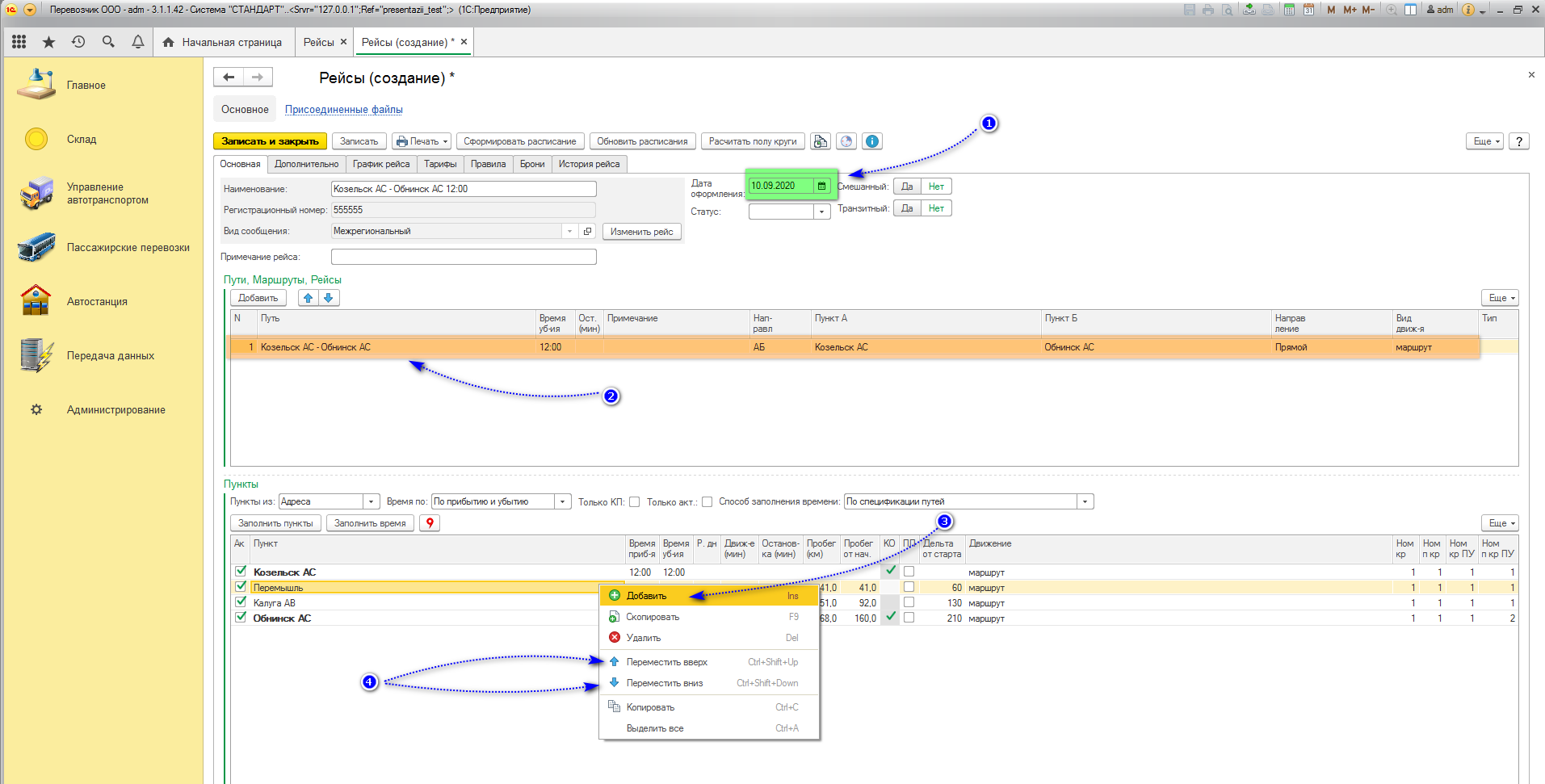
Шаг 1.
Запросить у менеджера системы "СТАНДАРТ" возможность изменять состав пунктов рейса. После подтверждения запроса продолжить.
1. Автостанция -> Рейсы. Выбрать нужный рейс (курсор на нужную строку).
2. Кнопка «Еще».
3. Выбрать «Создать версию рейса:
 
 
Шаг 2.
 
1. Указать дату, с которой начинает действовать новая версия рейса.
2. Удалить строку с маршрутом в поле «Пути. Маршруты. Рейсы» (курсор на строку, кнопка «Del» на клавиатуре).
3. В поле «Пункты» кликом правой кнопкой мыши (ПКМ) в выпадающем меню выбрать «Добавить» и выбрать во всплывшем списке адресов нужный пункт.
4. Затем установить новый пункт на место с помощью кнопок-стрелок в этом же выпадающем меню.
 
 
Шаг 3.
1. Выставить верные времена прибытия и убытия по всем пунктам.
2. Перевести рейс в статус «Исполняемый».
 
 
Шаг 4.
 
Теперь нужно обновить расписание с того дня, когда новая версия рейса вступает в действие:
1. Перейти на вкладку «График рейса».
2. Выбрать активный график двойным кликом левой кнопки мыши (лкм).
3. В открывшейся панели управления графиком перейти на вкладку «Обновление».
4. Здесь  настроить параметры обновления расписания: активировать обновление галочкой «Обновить расписание».
5. С помощью календаря выставить дату, с которой нужно обновить расписание.
6. Дата совпадает с датой начала действия рейса и указать нужный параметр обновления – «Изменить пункты».
 
7. После чего обновить расписание кнопкой «Обновить».
 
 
Шаг 5.
 
Новой версии необходим новый документ тарифа, поскольку в старом нет нового пункта:
1. Период начала действия – дата начала действия версии рейса.
2. Тариф создается на РЕЙС.
3. Указывается нужное АТП.
4. Полезно будет указать в комментарии, что данный документ тарифа действует с конкретной даты. Текст комментария произвольный.
 
 
Шаг 6.
Если есть проданные билеты от пунктов, время отправления с которых изменено, то можно связаться с пассажирами и уведомить их об изменении расписания.